Auth Reliance
Authenticate users without requiring re-login into Transak’s flow
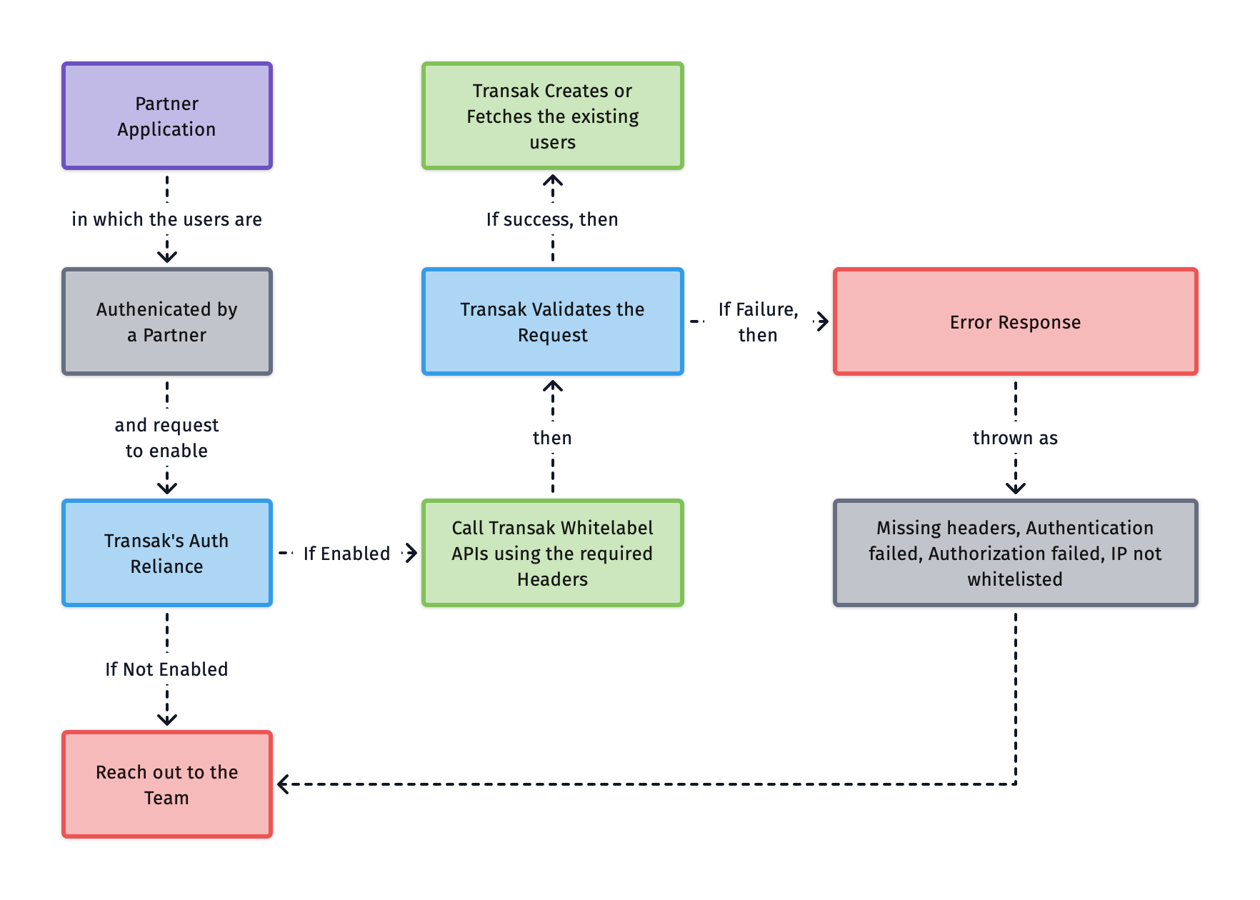
Auth Reliance allows partners to authenticate users without requiring them to re-login into the Transak authentication flow. This feature is exclusively available for Whitelabel API integrations.
Problem Statement
Integrating third-party payment services often forces users to create separate accounts and log in multiple times, disrupting the user experience and increasing friction in the conversion funnel.
Here are some of the key challenges with traditional authentication flows in payment integrations:
Our Solution
Auth Reliance eliminates redundant logins by allowing partners to pass authenticated user credentials directly to Transak, creating a seamless, uninterrupted payment experience.
Here are some of the key benefits of the Auth Reliance solution:
How does it work?

Current Limitations
Auth Reliance APIs are to be called only from the partner backend and subjected to the whitelisting of partner IP addresses. Direct API calls from the frontend apps are not supported.
Payment Methods
How to integrate?
Enable Auth Reliance
Contact & Request Auth Reliance access
Follow the steps in the Need help in Integration section to reach us. Then raise the request to enable Auth Reliance for your API key.
Configuration
Call Onboard User API (using Backend Only)
Use Onboard User API to create the user or fetch the existing user details for Auth Reliance.
Sample request:
Include required headers in all other requests
Include these headers in your Whitelabel API requests.
These are required for Auth Reliance to identify the authenticated user and authorize the request: